Earlier this year, we took over development of the mobile app for a retail app of a leading brand of kids clothings. And one of the features on the checkout page is the option of using Afterpay as you can see in the screenshot below.Β

This got me wondering how do ππππ (Buy Now, Pay Later) providers like Afterpay work? How do BNPL providers make money?
BNPL has grown dramatically in recent years. It rewrites the product payment flow for both eCommerce and POS (Point of Sale) and the BNPL provider is the π©π«π’π¦ππ«π² π’π§πππ«ππππ between the merchants and the customers.
Benefits for the merchants
The merchants who offer the BNPL payment option see a 20% increase in cart conversion and a 40% increase in the average order size.
Benefits for the customers
The customers can now acquire the product with only the down payment, and pay later with zero interests or fees.
Benefits for BNPL providers
BNPL providers can sell future installments (receivables) to a lender at a discount. For example, a series of $100 installments to be received in 6 weeks can be sold at $96. This is quite a high interest for the lenders.
I came across this lovely illustration on Hua Li, Founding Member at ByteByteGo

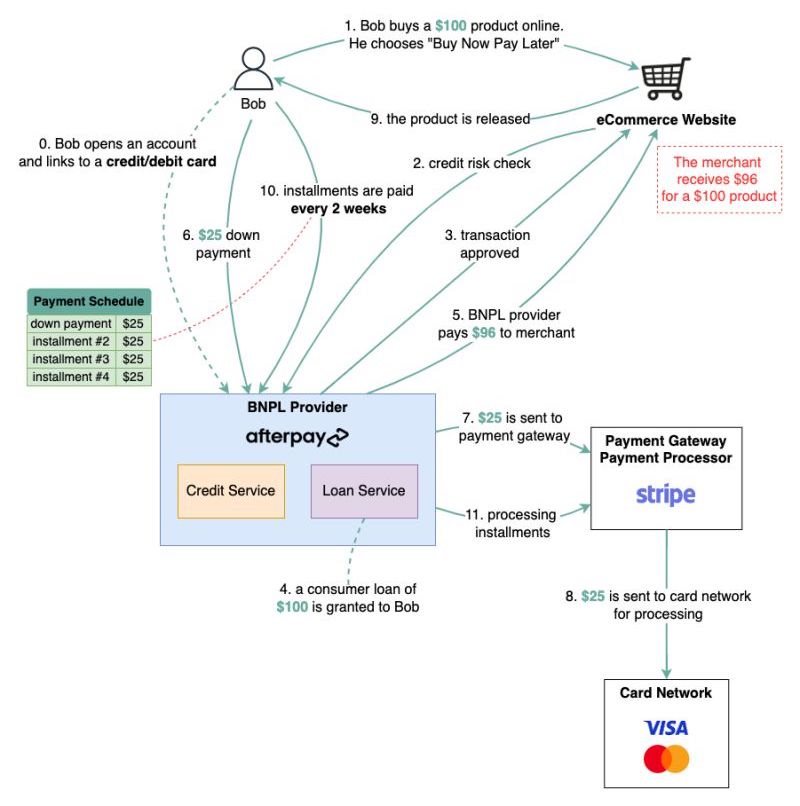
Step 0
βββββββBob opens an account with AfterPay. This account links to an approved credit/debit card.
Step 1
βββββββBob wants to buy a $100 product and he chooses the βBuy Now, Pay Laterβ payment option.
Steps 2-3
BNPL provider checks Bobβs credit score and approves the transaction.
Steps 4-5
BNPL provider grants Bob a consumer loan of $100, which is usually financed by a bank. $96 out of $100 is paid to the merchant immediately (Yes, the merchant receives less with BNPL than with credit cards!) Bob now needs to pay back the BNPL provider according to the payment schedule.
Step 6-8
Now Bob pays the BNPL $25 down payment. The payment transaction is sent to Stripe for processing. Stripe forwards it further to the card network. Since this goes through the card network as well, an π’π§πππ«ππ‘ππ§π π πππ needs to be paid to the card network.
Step 9
The product is released and can be shipped to Bob.
Steps 10-11
βββββββBob pays installments to the BNPL provider every 2 weeks. The installments are deducted from the credit/debit card and sent to the payment gateway for processing.
Would you choose the interest free option of 4 installments or pay all at once?
